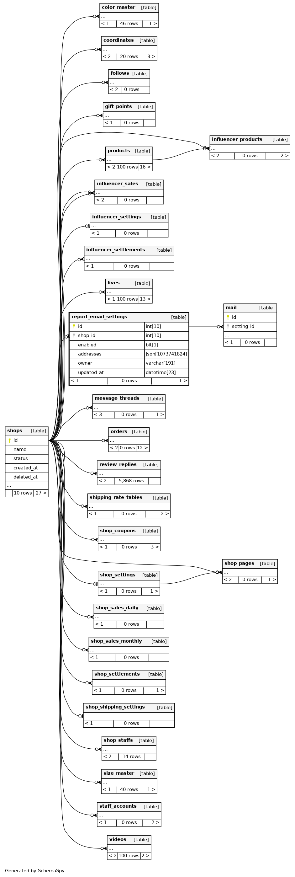
report_email_settings

0 rows


Columns

Column Type Size Nulls Auto Default Children Parents Comments
id INT 10 null
mail.setting_id mail_setting_id_fkey R
shop_id INT 10 null
shops.id report_email_settings_shop_id_fkey R
enabled BIT 1 1
addresses JSON 1073741824 null
owner VARCHAR 191 null
updated_at DATETIME 23 null

Indexes

Constraint Name Type Sort Column(s)
PRIMARY Primary key Asc id
report_email_settings_shop_id_key Must be unique Asc shop_id

Relationships